Air ExplorerでWebDAV接続する

Top > 外部アプリ > Air ExplorerでWebDAV接続する

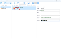
Air Explorerとは

Air Explorer

Air Explorerは、Windows、macOSに対応したマルチクラウドマネージャーソフトです。エクスプローラー風のインターフェースにより、使い慣れた使用感でご利用いただけます。ファイルの同期設定を細かく設定でき、簡単にPCのデータをInfiniCLOUDに転送できます。

ここでは、Air ExplorerとInfiniCLOUDを接続し、同期機能を用いてローカルデータをInfiniCLOUDにバックアップする方法をご紹介します。

※外部アプリからのInfiniCLOUDへの接続を有効、または無効にするには、マイページで外部アプリ接続の設定をする必要があります。詳細はこちらをご覧ください。

Air Explorerのダウンロードはこちら

 

【ご注意】


紹介アプリバージョン:Air Explorer 5.6.1 for Windows(※アプリやOSのバージョンにより、画面の表示が異なる場合があります。)

2024年9月18日 更新

 
アカウント作成(無料 20GB)

1分で簡単登録!今すぐスタート!
Works online, Windows, Mac, iOS and Android